Abstract
Haptic technologies are entering consumer markets, yet we lack an understanding of user expectations and concerns for digital touch. Using a technology probe, we interviewed 17 participants to surface considerations for future digital touch systems. Participants' reflections revealed five areas of investigation: contextual factors determining touch acceptability, existing social norms shaping haptic interpretation, a realism paradox where users simultaneously desire and reject authentic sensations, privacy concerns regarding the transformation of intimate touch into persistent, shareable data, and governance challenges spanning individual and institutional responsibilities. Rather than prescribing design solutions, our analysis presents a conceptual framework mapping the design space of mediated touch. We identify the primacy of relational context over technical fidelity and propose moving beyond binary permission models toward dynamic, context-aware consent mechanisms. This exploratory investigation provides sensitizing concepts for researchers and designers developing haptics, highlighting critical questions requiring empirical validation before widespread deployment of social touch systems.
Motivation
As haptic technologies move from research labs into consumer devices like smartwatches and social VR, they are poised to change how we communicate fundamentally. However, this new "digital touch" is deployed without understanding user expectations. We already see reports of harassment in virtual reality without touch; adding tactile sensations could create profound new risks.
My motivation was to investigate this critical gap. Before these intimate technologies become widespread, we must understand users' privacy, safety, and control concerns. This project was designed to explore what it means when a fleeting, intimate act like a touch becomes persistent, shareable, and "embodied data."
Process
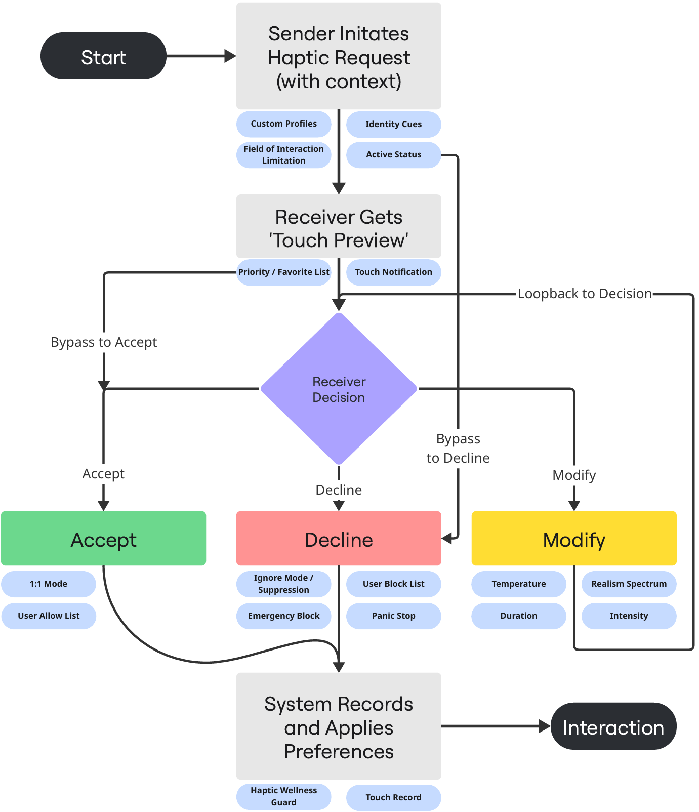
As the project lead, I was responsible for the study's conceptualization, methodology, software, and visualization. Since full-body haptic systems are not widely available, we used a "technology probe" approach. We chose the Apple Watch's "Digital Touch" feature (like the heartbeat) not as a perfect simulation, but as a "conversational anchor" to help participants speculate about future, more immersive systems.
I designed and led a study with 17 participants. We sent them an unexpected haptic "heartbeat" from an "UNKNOWN" contact during a reading task. I then conducted in-depth interviews to capture their immediate reactions and explore their broader concerns. My co-lead and I performed a rigorous thematic analysis on the transcripts to build a conceptual framework from their responses.
Challenges
This project presented significant ethical and methodological challenges. Our core method involved sending an intimate, unexpected haptic signal from an "unknown" sender, which had the potential to be genuinely unsettling. This required careful ethical design, full IRB approval, and robust pre- and post-study mood monitoring to ensure participant well-being.
The primary analytical challenge was synthesizing the deep contradictions in participant feedback. For example, users wanted touch data deleted for privacy but saved for safety (which we termed the "Ephemerality Paradox"). They also craved a realistic touch for immersion but found it "creepy" for social intimacy (the "Realism Paradox"). Our challenge was to transform these paradoxes from mere problems into a helpful framework for designers.
Value Addition
This study was one of the first to map user expectations for mediated touch. Its primary contribution is a new conceptual framework highlighting the inadequacy of simple, binary "on/off" permissions for haptics. We introduced and defined several key concepts for the field, including the "Realism Paradox" and the "Ephemerality Paradox."
Instead of a simple toggle, we argued for dynamic, context-aware consent mechanisms that account for who is touching, where on the body, and in what social situation. This project provided the field with critical "sensitizing concepts" to guide the responsible design and governance of future haptic systems. It also demonstrated my leadership in designing and executing research on complex, ethically sensitive sociotechnical problems.

You may also like

Back to Top